MemeCore запроваджує структуру стимулювання PoM у блокчейні: чи є це поворотним моментом для довгострокового зростання ринку Meme монет?

ForesightNews
MEME2,9%

Якщо Консенсус є основою монети, Meme, можливо, варто переосмислити.

Автор: ChandlerZ, Foresight News

Meme монета завжди була одним з найпомітніших, але водночас найбільш ігнорованих типів активів у світі криптовалют. З одного боку, вони часто швидко активізують ринкову активність з дуже низьким бар’єром входу, призводячи до різкого зростання обсягу торгів у короткі терміни; з іншого боку, більшість проектів Meme монет мають дуже короткий життєвий цикл, їм бракує глибокої логіки управління та ціннісної підтримки, в результаті чого вони стають споживчими товарами в спекулятивному циклі.

На основі цього, MemeCore оголосила про запуск механізму «Proof of Meme (PoM)», поєднуючи своє нове покоління економічної моделі Meme «Meme 2.0» для відкриття нового шляху розвитку для екосистеми Meme монет. На відміну від традиційних проектів Meme, які схиляються до спекуляцій і короткострокового зростання, основною метою MemeCore є перетворення Meme на «сталі культурні капітали» і за допомогою систематизованої моделі стимулювання в ланцюгу, стимулювати формування розширювальної мережі участі між творцями, спільнотою та протоколом.

Короткострокові труднощі мем-монет: важко зберегти консенсус, важко продовжити культуру, немає джерел для стимулювання

Логіка популярності Meme монет завжди була чіткою: за допомогою мемів, емодзі та гарячих символів, що викликають емоції в спільноті, протягом короткого часу активізується ринковий настрій, що призводить до надзвичайно високої торгової активності. Проте, сутність цього механізму полягає в тому, що увага є паливом, і в умовах відсутності подальших механізмів підтримки, популярність швидко перетворюється на тиск на продаж, активність спільноти різко знижується, і проєкт в основному не може перейти до наступного етапу еволюції.

Більш важливе питання полягає в тому, що більшість минулих проектів Meme монет не могли забезпечити творцям, розповсюджувачам та звичайним тримачам монет стійкі шляхи участі у створенні цінності. Поведінка розповсюдження відокремлена від доходів активів, культурна участь та співпраця в спільноті не мають позитивних стимулів, що призводить до маргіналізації великої кількості реальних контриб’юторів контенту, а їхня влада зосереджується в руках ранніх тримачів монет та трейдерів вторинного ринку.

Тому проблема, яку намагається вирішити MemeCore, полягає не в тому, «як створити наступну сенсацію», а в тому, як забезпечити постійний стимул для учасників екосистеми Meme монет, щоб вони формували накопичення контенту, заохочували замкнені цикли та створювали позитивний цикл вартості.

Meme 2.0: Перетворення культурного впливу на економічні можливості в ланцюгу

Ідея “Meme 2.0”, запропонована MemeCore, не є простою продовженням традиційних ігор з мемами, а є двостороннім поворотом у наративі та моделях. Вона позиціонує меми як культурні активи, що мають кооперативність і здатність до створення доданої вартості, а не як інструменти одноразової емоційної проекції. Її основна думка: якщо мем може створити резонанс, то він повинен мати канали стимулювання; якщо поширення має цінність, то воно повинно бути підтверджено і винагороджено на ланцюгу.

Ця концепція реалізується завдяки підтримці на рівні інфраструктури. MemeCore не розгортається на третіх сторонніх блокчейнах, а незалежно створює мережу Layer1 з рідними стимулюваннями, можливістю випуску активів та взаємодії з контрактами. За цим рішенням стоїть чітка позиція: перетворити інтеграцію культурного контенту та стимулів на блокчейні з зовнішніх плагінів у рідну здатність протоколу.

Його сумісний з EVM стек технологій знижує бар’єри для міграції розробників та проектів, тоді як спеціальний стандарт MRC-20, розроблений для активів Meme, додатково підтримує високу ступінь зв’язку між контентом мемів та поведінкою активів. Це не тільки підвищує виразність активів, але й закладає механічну основу для комбінованості та еволюції екосистеми Meme.

Механізм PoM: участь у мережі через стейкінг, підтримка культури через винагороду

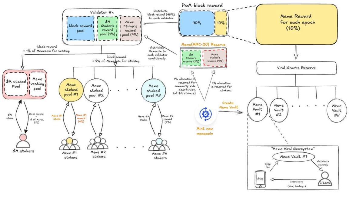
Механізм PoM є основним механізмом функціонування екосистеми MemeCore, метою якого є створення інструментів для стимулювання взаємозв’язку між поширенням Meme, вартістю активів та участю спільноти. У режимі PoM творці, власники та валідатори більше не ізольовані, а співпрацюють у створенні механізму перетворення Meme монети від культурного визнання до мережевих прав.

!

PoM Стейкінг: поведінково-орієнтований механізм консенсусу

У мережі MemeCore PoM Staking є найосновнішим і найважливішим етапом стимулювання. Користувачі можуть не лише ставити на кон рідний токен платформи M, але й ставити на кон MRC-20 Meme монети, отримані в екосистемі з затвердженням PoM. Цей дизайн значно розширює межі участі в Staking, даючи змогу різним Meme проектам та їх спільнотам взаємодіяти з валідаторами через ставку токенів, брати участь у генерації блоків та управлінні мережею.

Для власників PoM Staking пропонує режим делегування. Тобто: користувачі, які мають певну PoM, можуть делегувати свої токени конкретному валідатору, а потім пропорційно ділити винагороду за блоки, отриману цим валідатором. Це означає, що чим активніше власники проекту або учасники спільноти, тим більш зосереджене голосування в певних вузлах, тим вищою є ймовірність видобутку блоків і мережевої влади у їхнього валідатора, тим більше реалізується «поширення контенту — наділення вузлів можливостями — заохочення вартості» повний замкнутий цикл.

PoM підключення не є постійним. Якщо певна Meme монета більше не відповідає мінімальним стандартам MemeCore за такими параметрами, як поширеність, активність спільноти, показники внеску тощо, її PoM кваліфікацію може бути динамічно скасовано. Ця динамічна система забезпечує розумне розподілення ресурсів стимулювання в мережі та підтримує екологічну активність.

Meme Vault: забезпечення внутрішнього стимулюючого фонду для кожного проекту Meme

На основній мережі MemeCore кожна мем-монета, випущена за стандартом MRC-20, автоматично генерує мем-сховище. Традиційні мем-проекти, як правило, поступово втрачають популярність після початкового фінансування, що ускладнює продовження наративу, організацію спільноти або повторне стимулювання виробництва контенту. MemeCore намагається зламати цю долю галузі, відводячи буфер для зростання для кожного перспективного мем-проекту.

Ресурси, які містить Meme Vault, в основному призначені для стимулювання виробників контенту, активізації роботи спільноти та сприяння екологічній взаємодії. Наприклад, коли якийсь проєкт запускається, його спільнота продовжує вносити культурний контент і сприяти поширенню популярності Meme, Meme Vault цього проєкту буде вивільняти ресурси відповідно до заздалегідь установленого співвідношення, щоб винагородити творців або основних учасників.

Це робить проект незалежним від аірдропів або спекулятивного хайпу для підтримки уваги, а замість цього будує екосистемну модель, в якій «контент — це актив, участь — це прибуток», навколо логіки середньо- та довгострокових стимулів, які випускаються Vault.

Резерв Вірусних Грантів: періодична підтримка спільного створення для проектів Meme 2.0

У кожну епоху мережі MemeCore 10% винагороди за блок валідаторів автоматично розподіляється в резерв вірусних грантів. Ці ресурси призначені для підтримки творчої діяльності, вторинного розповсюдження та співпраці спільноти проєкту Meme 2.0. Порівняно з характером Meme Vault, що стосується конкретного проєкту, Viral Grants є більш відкритим для видатних проєктів мемів та окремих творців у мережі.

Важливо зазначити, що не всі проєкти мають право на отримання грантів. MemeCore встановив конкретний набір «критеріїв мему 2.0» як основу для оцінки того, чи має проект потенціал для сталого культурного експорту та поширення. Лише проєкти-меми, які відповідають цьому критерію, мають право подавати заявки на регулярні гранти. Цей поріг встановлюється для того, щоб зосередити ресурси суспільного стимулювання на джерелах контенту, які є справді впливовими та творчо динамічними.

В майбутньому стандартні правила поступово будуть оприлюднені під керівництвом громади, а шлях розподілу ресурсів буде визначатися механізмом голосування громади.

MRC-20 та економіка токенів M: активи Meme та міст для ліквідності

У сфері стандартів блокчейну, MemeCore створив стандарт MRC-20, спеціально розроблений для активів класу Meme, який зберігає сумісність з ERC-20, водночас розширюючи глибину інтеграції з системою PoM. Кожен актив MRC-20 може бути нативно інтегрований з прив’язкою до Vault, відстеженням траєкторії поширення, входом для управління спільнотою, що підвищує керованість проектів Meme та відчуття екологічної приналежності.

А токен M, як ціннісний якорь екосистеми MemeCore, виконує кілька функцій:

  • Реєстрація та управлінське забезпечення проекту Meme;
  • Основний розподільний медіатор для PoM стимулювального пулу;
  • Стейкінг як свідоцтво про участь у голосуванні громади;
  • Платіжний засіб для обміну екологічними послугами та NFT.

Ця система цінностей, що ґрунтується на культурній поведінковій мотивації, наділяє M культурними обіговими властивостями, що відрізняють його від традиційних функціональних монет.

Від емоційного торгівлі до культурного капіталу, чи є шлях оновлення Мем-монет можливим?

Взаємодія між механізмом PoM та концепцією Meme 2.0, по суті, є відповіддю на питання «Чи можуть мем-монети існувати вічно». MemeCore намагається подовжити життєвий цикл мем-монет шляхом чітких інструментів стимулювання, логіки участі та механізмів поширення, підвищуючи глибину взаємодії між користувачами та спільнотою, а також перетворити культурний вивід на цінність участі.

Ця спроба не є легкою. Суть Meme є неформальною, з контексту, навіть безавторитетною, тоді як створення механізму часто вимагає правил, вимірювань, меж. Ця внутрішня напруга визначає, що практичний ефект PoM значною мірою залежатиме від прийняття громади інструментів стимулювання, а також від наявності достатньо багатого, креативного виробництва контенту як підтримки.

Крім того, впровадження механізму PoM ще знаходиться на ранній стадії, і його довгостроковий ефект ще потребує перевірки ринком. Але можна з упевненістю стверджувати, що він вперше запропонував напрямок експериментального функціонування для Meme монет.

Якщо Консенсус є основою монети, Meme, можливо, варто переосмислити.

У процесі переходу Web3 до масового наративу межі між культурою та активами розмиваються. Протягом тривалого часу активи Meme на крипторинку вважалися символом спекулятивного бульбашки. Однак, якщо переосмислити Meme з точки зору культурної участі та заохочення, він по суті є формою децентралізованого генерування консенсусу. Коли цей консенсус може бути чітко виміряний, заохочений та поділений, він має потенціал вийти з долі «продав і забув» минулого та стати життєздатним культурним капіталом в мережі.

MemeCore через механізм PoM пропонує саме той спосіб, який дозволяє Мемам «жити далі». Він не сподівається, що Мем монета зможе стати стабільною монетою, DeFi протоколом або інфраструктурною мережею, але намагається перевести Мем з «кінця уваги» до «входу в культурну співпрацю».

Meme 2.0 та PoM намагаються перетворити культурний вираз на економічну співпрацю, перетворити поведінку поширення на стимули, а короткострокову увагу – на довгостроковий мережевий ефект. Це ставить перед криптоіндустрією нову тему: якщо сама культура може створювати цінність, то вона також повинна мати свій власний блокчейн Консенсус і логіку розподілу ресурсів.

Переглянути оригінал
Застереження: Інформація на цій сторінці може походити від третіх осіб і не відображає погляди або думки Gate. Вміст, що відображається на цій сторінці, є лише довідковим і не є фінансовою, інвестиційною або юридичною порадою. Gate не гарантує точність або повноту інформації і не несе відповідальності за будь-які збитки, що виникли в результаті використання цієї інформації. Інвестиції у віртуальні активи пов'язані з високим ризиком і піддаються значній ціновій волатильності. Ви можете втратити весь вкладений капітал. Будь ласка, повністю усвідомлюйте відповідні ризики та приймайте обережні рішення, виходячи з вашого фінансового становища та толерантності до ризику. Для отримання детальної інформації, будь ласка, зверніться до Застереження.
Прокоментувати
0/400
Немає коментарів